簡単なリギングが終了したので、Unityへ仮のアップロードをしてみる。
エクスポートしたいものを選択し、「Ctrl A」>「All Transforms」

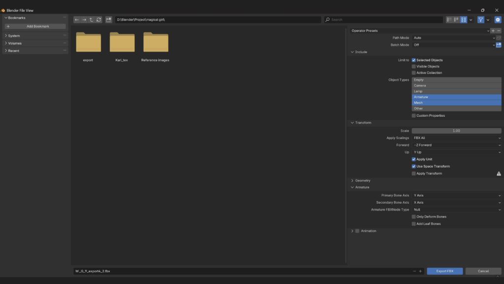
FBXへエクスポートするときの設定

「CreatorCompanion.exe」といういわゆる「VCC」と言われているツールを起動
そしてプロジェクトを作成

Open Projectをクリックし、Unityを起動

この「XR」と書かれているフォルダは?
なんですか?

見なかったことにして、Assetsに新しいフォルダーを作ってモデルを入れてみる

大量のエラー
そして右半身消えてる部分がある。
右半身の件はエクスポートの設定で「Apply Transform」のチェックを入れてなかったからかもしれない。
赤い八角形のビックリマークエラーは、「法線が不正・クリーンアップして・三角形化して・FBXエクスポーターの障害」的なことが書いてある、恐らく。
The mesh aho_hair has invalid normals. Try cleaning and triangulating aho_hair in your 3D modeller before importing it in unity.This is a failure in the fbx exporter of the tool which exported the fbx file.
1つずつ検証してみる
まず「Apply Transform」のチェックを入れてエクスポート

※これは未適用のモディファイアを適用するボタンではないかと思う。
【2025.10.16追記】
違った、この「Apply Transform」は「Unity座標に変換する」だった。

半分消えてる現象は回避!
調べているとUVMapが複数あることが問題だという情報を手に入れる。
確認してみるとUVMapが無かったり、複数あるオブジェクトがあった。
UVMapを付け加えたり、複数あるものは1つにして且つ同じUVMapにしてみたが、結果は変化なし。
—–2025.11.15 追記—–
後にわかったこと:UVMapが複数あった場合、Blenderの一番上のUVMapが適用されてUnity上では表示されるようだ。
UVマップの右のカメラマークをクリックした方がデフォルトのUVマップになるようだ
————————–
—–2026.2.22 追記—–
UVマップのことなど
————————–
そして遂に救世主現る。
エラーが指摘されているメッシュのノーマルを「Reset Vectors」でリセット

そして三角面化してみる。
上記のエクスポート設定に加えて、Geometry > Smoothing > Triangulate Faces にチェックを入れエクスポート


赤いエラーが無くなった!
3Dモデルビューアー様!ありがとうございます!!!
ついでにこの注意マークのエラーも探ってみる。
Mesh ‘hair’ has 32 (out of 1272) invalid vertices (NaNs).
hairにNaN…無効な頂点がある
Blenderで詳しく見てみる。
後ろ髪をAキーで全選択すると、Transform > Median のYとZにnanが。

ところが範囲選択で選択するとnanは無い。

そしてこのnanが付いてる状態でアングルを変えてnan頂点を探そうとするが、画面が真っ暗になってしまう。
View > Frame All で元には戻るのだが。

だから範囲選択でnanの無い状態から「Ctrl I(アイ)」で選択範囲を反転させ、Deleteキーで頂点を削除

これでAキーで全選択してもnanは無くなった。
そしてUnityへエクスポート

勝ち
【セーブについて】2026.2.23 追記
セーブは「Assets」の上で右クリック > Create > Scene をクリックすると「New Scene」が作成される。

※必要であれば任意の名前に変更
この「New Scene」をダブルクリックすると、Hierarchyタブの一番上のScene名が「Unlitled」から「New Scene」に変更される

Scene(Hierarchy)タブに何か変更が加えられると「Hierarchy」の一番上の「Sceneマーク + 名前」に*(アスタリスク)がつくので、ここでセーブの有無を判断できる

セーブするときは「Ctrl S」







ー コメント ー